Raspberry Pi AI Camera (SC1174)

Raspberry Pi AI Camera (SC1174) is based on the Sony IMX500 Intelligent Vision Sensor. The IMX500 sensor combines a 12-megapixel CMOS image sensor with onboard inferencing acceleration for a variety of common neural network models, enabling users to develop sophisticated vision-based AI applications without the need for a separate accelerator. The AI Camera transparently augments captured still images or video with tensor metadata, leaving the processor in the host Raspberry Pi free to perform other operations. Support for tensor metadata in the lib-camera, Picamera2 libraries, and the price-apps application suite makes it easy for beginners to use while offering advanced users unparalleled power and flexibility. The Raspberry Pi AI Camera is compatible with all Raspberry Pi computers. The PCB outline and mounting hole locations are identical to those of Raspberry Pi Camera Module 3, while the overall depth is greater to accommodate the larger IMX500 sensor and optical subassembly.

Features

  • 12.3MP Sony IMX500 intelligent vision sensor, 7.857mm (type 1/2.3)
  • 1.55μm × 1.55μm pixel size
  • 4056 × 3040 pixels (horizontal x vertical)
  • Integrated IR cut filter
  • Integrated low-power inference engine
  • Manual adjustable focus
  • 20cm to ∞ focus range
  • 4.74mm focal length
  • 66° ±3° horizontal field of view (FOV), 52.3° ±3° vertical
  • F1.79 focal ratio (F-stop)
  • Image (Bayer RAW10), ISP output (YUV/RGB), ROI, and metadata output types
  • 640 × 640 ((HxV) maximum input tensor size
  • 'int8' or 'uint8' input data type
  • 8388480-byte memory size for firmware, network weight file, and working memory
  • Framerate
    • 2×2 binned: 2028×1520 10-bit 30fps
    • Full resolution: 4056×3040 10-bit 10fps
  • Pre-loaded with MobileNet machine vision model
  • 25mm × 24mm × 11.9mm dimensions
  • 200mm ribbon cable length
  • 15 × 1mm FPC or 22 × 0.5mm FPC cable connector
  • 0°C to +50°C operating temperature range

Applications

  • Home automation
  • Face recognition
  • Object detection
  • Smart traffic monitoring
  • Wildlife observation
  • Healthcare monitoring
  • Retail analytics
  • Gesture recognition
  • Agricultural monitoring
  • Automated quality control

Overview

The Raspberry Pi AI Camera works differently from traditional AI-based camera image processing systems.

Raspberry Pi AI Camera (SC1174)

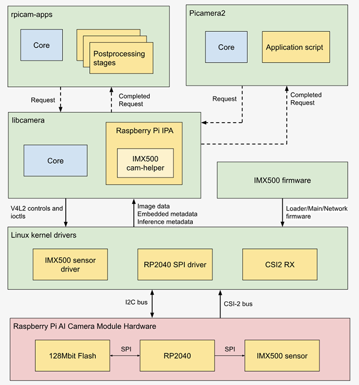
System Architecture

Raspberry Pi AI Camera (SC1174)

Videos

Dimensions

Raspberry Pi AI Camera (SC1174)
Published: 2024-10-01 | Updated: 2025-01-06